Kirjastouudistukset 2023
Kirjasto käyttöliittymäparannukset
Aktivoi / deaktivoi

Aktivoi / deaktivoi

Muokkaa asiakaskohtaista kirjastoa tietokanta näkymässä

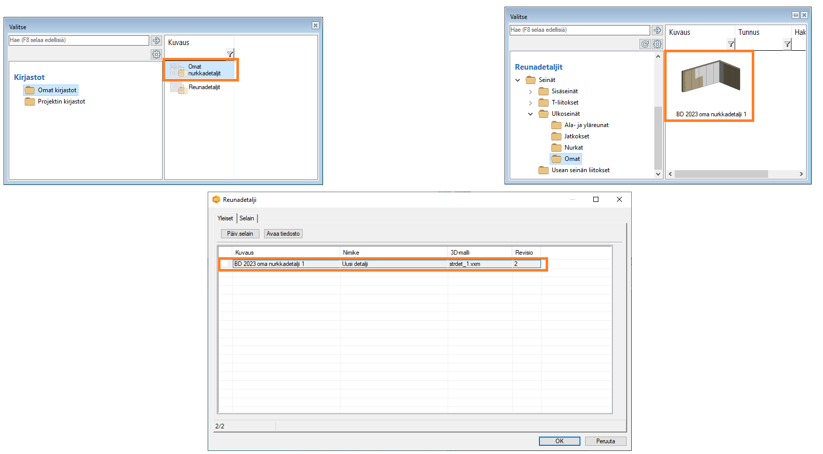
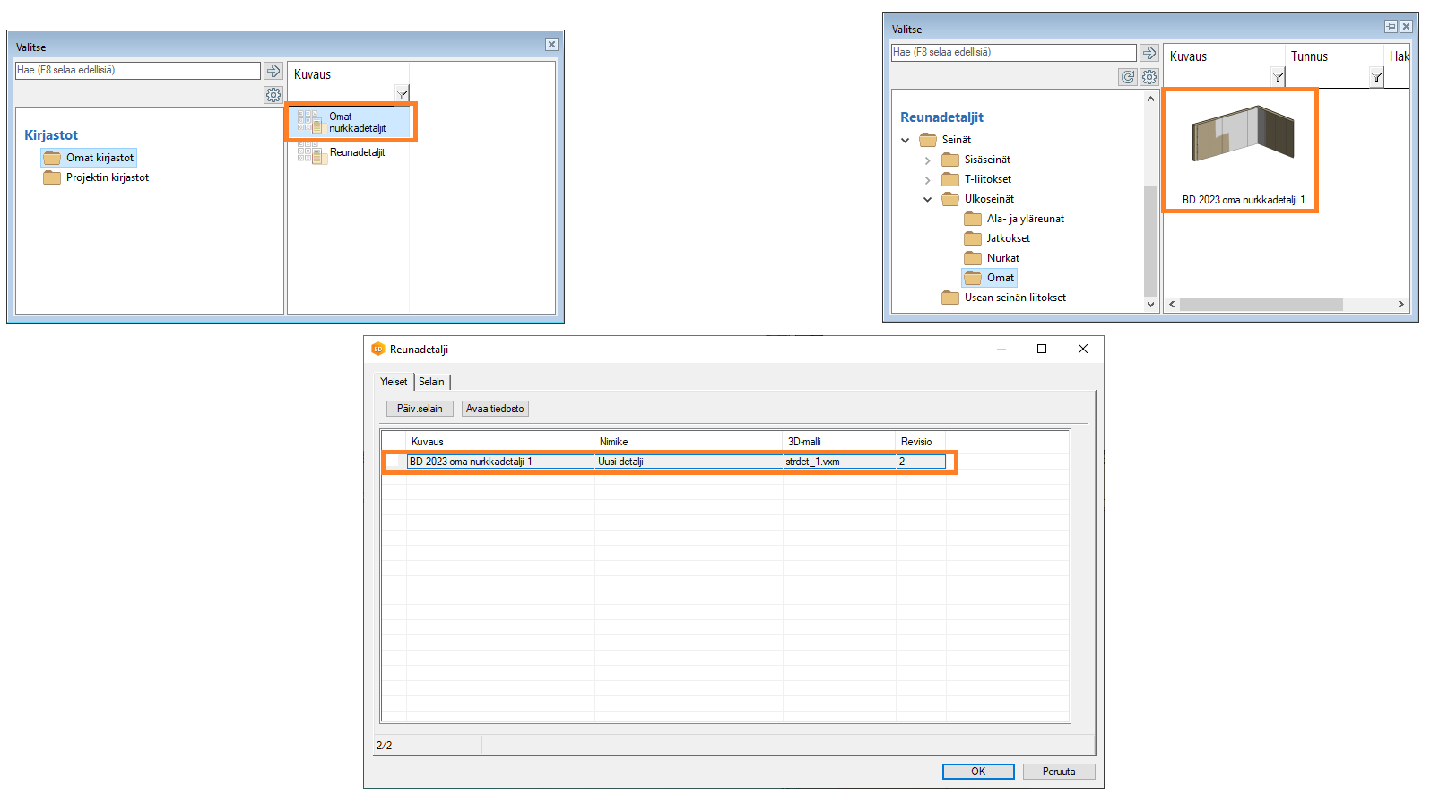
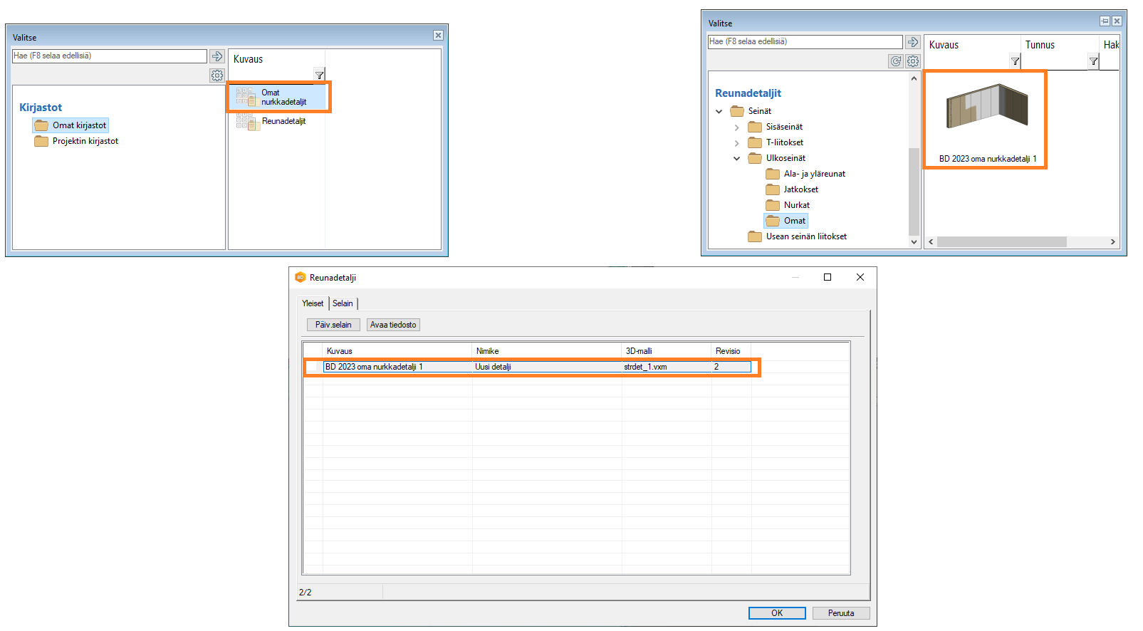
Oman nurkkadetaljin käyttöliittymä on uudistettu

Kirjaston kuvaus näytetään käyttöliittymässä

Älykkäämpi järjestyksen hallinta uudessa kirjastossa
Selain muistaa, kuinka kohteet lajitellaan (oletus aakkosellinen, mutta käyttäjä voi muuttaa sitä)
Jos nyt muokkaat ja palaat "OK", lajittelu pysyy
Projektikirjastot
Eristeet, levyt, seinän rakennekerrokset ja rakennekerrokset

Mahdollistaa projektikohtaisten kirjastojen käytön, jolloin asiakaskohtainen ympäristö pysyy hyvänä, eikä siihen tule projektikohtaisia lisäyksiä
Kirjastoja siirretty makrokirjastoista omiin kirjastoihin
- Kattoikkunat
- Nurkkadetaljit
- Ikkunaristikot
- Yksittäiset pielilaudat
- Pielilautasetit
Selaimen kuvakkeet
- Kattoikkunat
- Kattoluukut
Hallinnoi kirjastokonfigurointeja

Vertaa eri kirjastoja
