Piirustuslomakkeiden vaihto
Voit vaihtaa piirustuslomakkeet massa-ajona
Voit nyt kätevästi vaihtaa piirustuslomakkeet joko yhdessä tai useammassa piirustuksessa.
Milloin lomakkeita joutuu vaihtamaan?
Jos yrityksessä otetaan käyttöön esimerkiksi Vertex Flow, voit joutua vaihtamaan piirustusten lomakkeita vastaamaan tiedonhallintajärjestelmässä käytettyjä kenttiä. Voit myös joutua vaihtamaan lomakkeita esimerkiksi yrityksen logon vaihtuessa tai yritysoston yhteydessä.
Normaalisti tässä vaiheessa joudutaan avaamaan piirustukset yksi kerrallaan, poistamaan entinen lomake, sijoittamaan uusi paikalleen ja tallentamaan piirustus
Lomakkeen vaihtaminen yksittäisessä piirustuksessa
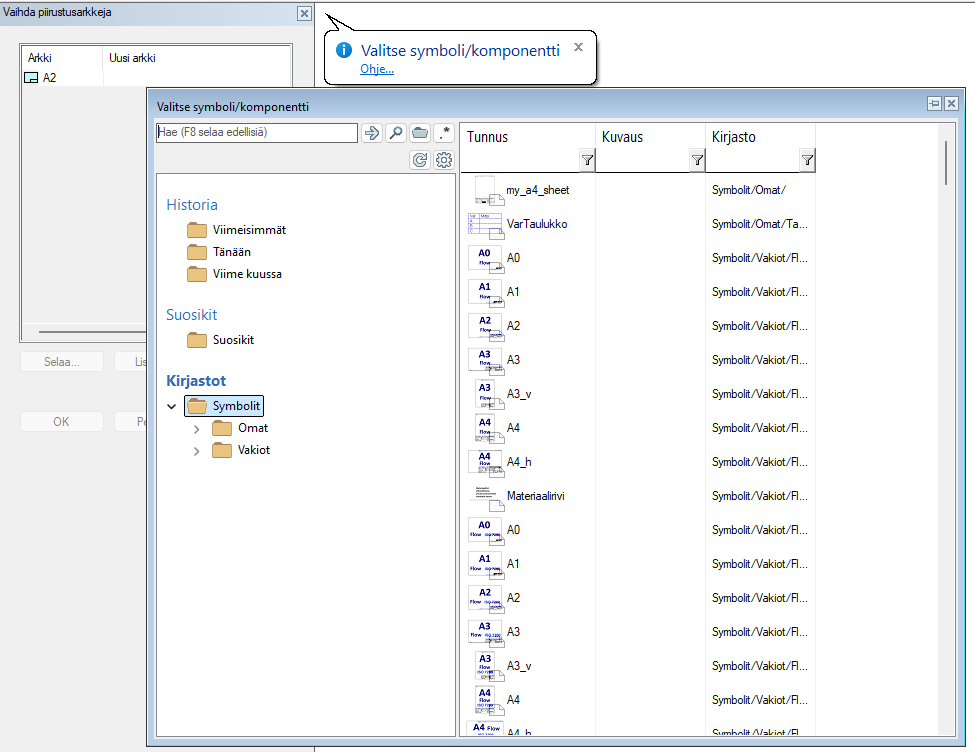
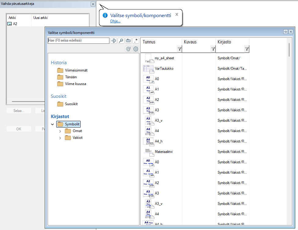
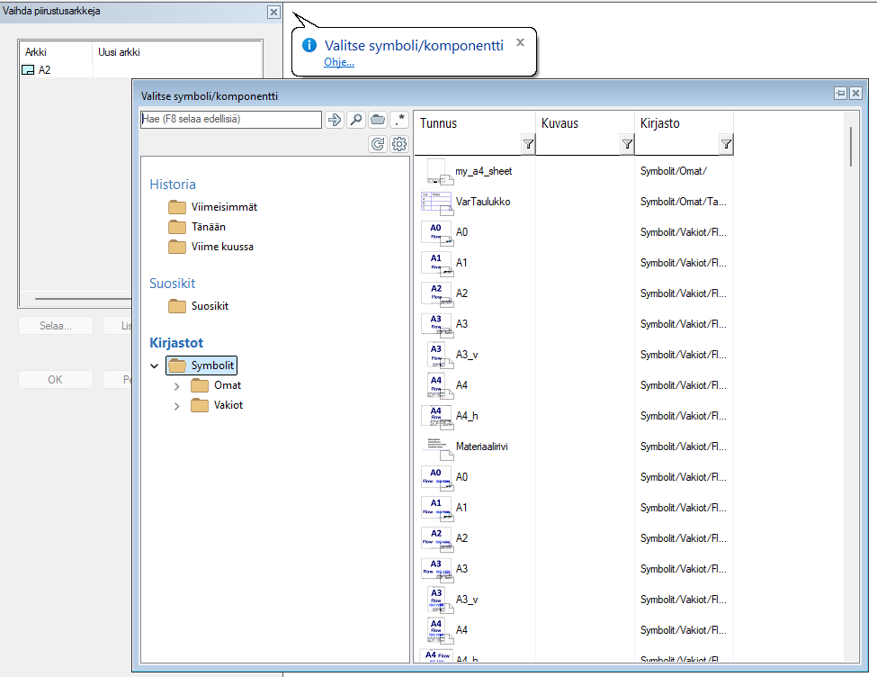
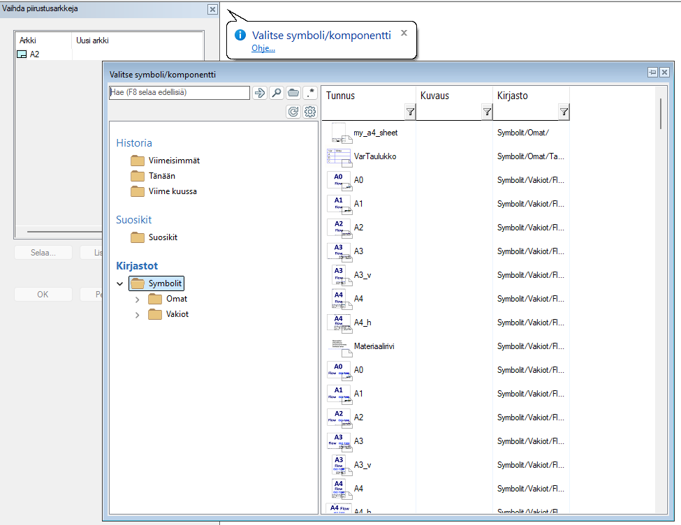
Piirustusarkkeja voi vaihtaa piirustuksen sisältä puun kautta:


Vaihdosta avataan dialogi, jonka avulla voidaan valita vaihdettavat lomakkeet.

Valitsemalla rivin ja painamalla “Selaa…” aukeaa symbolin valinta selaimella. Valitsemalla symbolin, sen tiedot täyttyvät “Uusi arkki”-kenttään.

“Lisää rivi”-painike ei ole aktiivisena monilehtiselle piirustukselle. Muissa tapauksissa sen kautta saa lisättyä uusia arkkeja dialogin listaan.
Painamalla “Käytä” suoritetaan arkkien vaihto ja tulostetaan tiedot vaihdon onnistumisesta tulosikkunaan.
Huom! Jo valitun lomakkeen saa nollattua hiiren oikean valikon takaa:
Toiminnallisuus
Uusi lomake vaihdetaan vanhan tilalle siten, että niiden keskipisteet ovat samassa kohdassa.
Vanhan lomakkeen ominaisuudet kopioidaan uudelle lomakkeelle poislukien nimi, joka otetaan uudelta lomakkeelta.
Jos vanhan lomakkeen reunoihin liittyy ehtoja (esim. reunojen ja projektioiden välille laitettuja paikoitusehtoja), niin ne kohdistetaan uudelleen uuteen lomakkeeseen.
Lomakkeiden massavaihto arkistosta
“Vaihda piirustusarkkeja” -toiminnallisuus käynnistyy joko Arkisto > Ylläpito > Vaihda piirustusarkkeja, tai kutsumalla komentoa CHANGE_SHEET 1.

Vaihto tapahtuu kolmessa vaiheessa:
Tietokantahaku selpic_form-hakukortilla

Piirustusten valinta, mihin vaihto kohdistuu

Vaihtotietojen täyttäminen. Vaihdettavien arkkien tiedot täytetään manuaalisesti käyttäen toimintosarjaa
“Lisää rivi”
Muokkaa “Arkki”-kenttään arkin nimi, esim. A4
Valitse uusi arkki symbolit-kansiosta käyttäen “Selaa…”
“Käytä”
Vaihto suoritetaan käyttäen vxtask-tehtävätiedostoa ja tulokset kirjataan tulosikkunaan. Tuloksiin kirjataan mm. piirustusten nimet, vaihdettujen arkkien määrät ja jäljelle jääneiden arkkien nimet

Toiminnallisuus:
Uusi lomake vaihdetaan vanhan tilalle siten, että niiden keskipisteet ovat samassa kohdassa.
Vanhan lomakkeen ominaisuudet kopioidaan uudelle lomakkeelle poislukien nimi, joka otetaan uudelta lomakkeelta.
Jos vanhan lomakkeen reunoihin liittyy ehtoja (esim. reunojen ja projektioiden välille laitettuja paikoitusehtoja), niin ne kohdistetaan uudelleen uuteen lomakkeeseen.
Toiminnallisuus käyttää massavaihtoon task-tehtävätiedostoa. Tiedosto kirjoitetaan väliaikaisesti user/drawing_sheet_change/drawing_sheet_change.txt -tiedostoon, joka siivotaan pois ajon jälkeen.
Monilehtisen piirustuksen tapauksessa “Peruuta”-nappi palauttaa ennen vaihtoa vallinneen tilanteen.