Mitä uutta Vertex ED ja HD 2026


Tervetuloa tutustumaan uuden Vertex ED/HD 2026 version uusiin ominaisuuksiin! Version 2026 myötä ohjelman ja sen arkipäiväisten toimintojen käyttöä on virtaviivaistettu, tarkennettu, selkeytetty, laajennettu, nopeutettu ja automatisoitu.
Arkistotoimintojen uudistukset
Hallitse projekteja, piirustuksia ja revisioita monipuolisemmin

Arkistotoimintojen uudistukset helpottavat ja selkeyttävät projektien ja piirustusten hallintaa sekä asiakasyhteistyötä. Voit kopioida lehtiä Kopioi lehtiä -toiminnolla aktiivisen projektin valittuun piirustusnumeroon samasta tai toisesta projektista. Voit nyt myös määrittää arkiston revisioille erillisen asiakasrevision, jota käytetään vain asiakkaalle julkaistavissa piirustunumeron revisioissa. Näin sisäinen revisiointi ja asiakkaalle toimitetut revisiot pysyvät selkeästi erillään ja kirjanpito niistä on mahdollista rinnakkain. Samalla suunnitteluprosessin seuranta helpottuu.
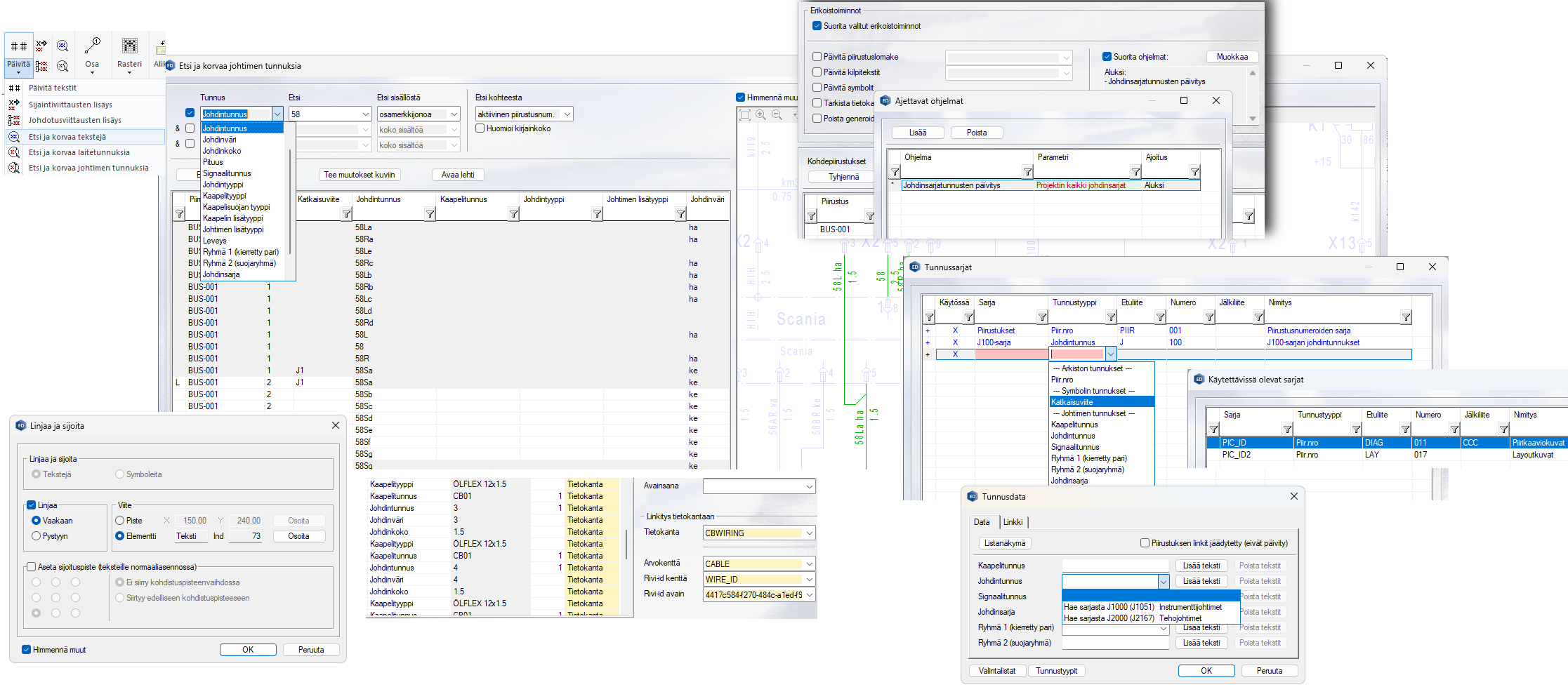
Kaaviotoimintojen uudistukset
Sujuvoita, selkeytä ja automatisoi päivittäistä rutiinityöskentelyä

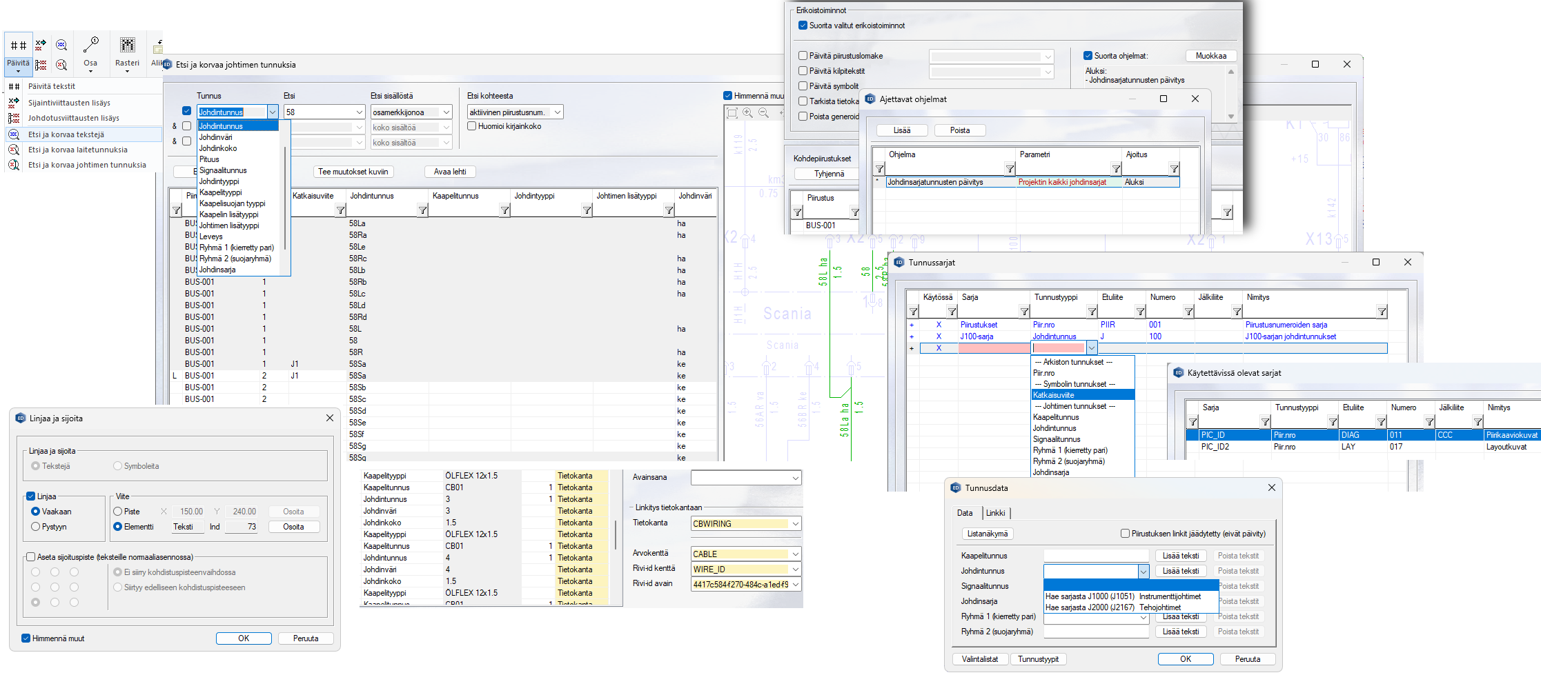
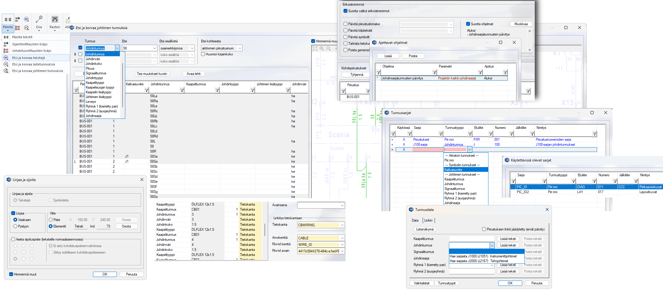
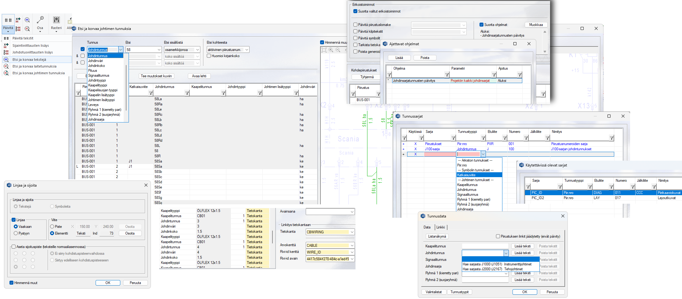
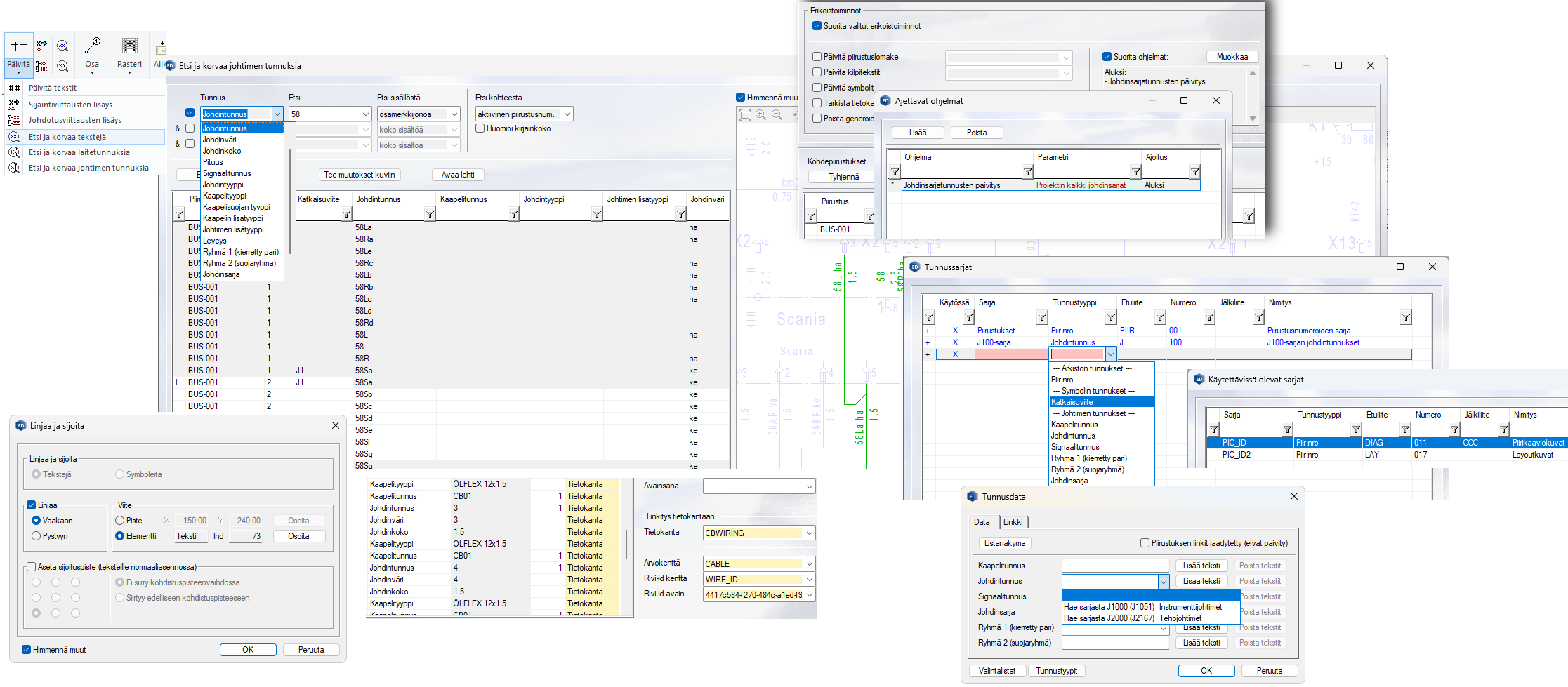
Kaaviotoimintojen uudistukset keskittyvät työnkulun sujuvoittamiseen, selkeyttämiseen ja automatisoimiseen. Uudistukset helpottavat ja nopeuttavat toistuvaa tunnusten käsittelyä, tuottamista ja asettelua sekä vähentävät manuaalista työtä.
Voit asettella johdintunnuksia yhteysviivoille aiempaa nopeammin, automatisoidusti. Voit etsiä, korvata ja korjata tunnuksia tehokkaammin uusin työkaluin sekä asetella tunnuksia uusin valinnaisin toiminnoin. Voit tuottaa tunnuksia automatisoidusti numerointiautomaatin ja sarjojen avulla, jolloin virheiden määrä vähenee ja rutiinityö sujuvoituu. Uusien potentiaali- ja johdinketjutoimintojen avulla voit valita useita johtimia nopeammin muokattavaksi. Voit käsittelellä piirustusten optioita virtaviivaistetumman prosessin kautta. Kaapelivaraukset täydentyvät nyt täydellisimmin kaapelityyppien tiedoin.
Johdinsarjasuunnittelun uudistukset
Tarkastele johdinreittejä visuaalisemmin. Selkeytä piirikaavioiden lukua linkitetyin johdinsarjatiedoin.

Voit nyt hyödyntää uudistettua ja visuaalisempaa johdinreitin korostusta, mikä selkeyttää johdinsarjan tarkastelua. Voit käyttää uutta lehtisarjatoimintoa tuodaksesi johdinsarjatiedot suoraan piirikaavioiden johtimiin, mikä selkeyttää piirikaavioiden lukua.
Instrumentoinnin uudistukset
Tee monikäyttöisempiä ja monipuolisempia instrumentoinnin pohjakuvia

Projektiasetukset
Voit tehdä instrumentoinnin pohjakuvista monipuolisempia ja monikäyttöisempiä uusien IO-parametrien ja versioinnin avulla. Voit hyödyntää samaa pohjakuvaa erilaisiin projekteihin helposti, valita sopivan version ja räätälöidä ratkaisut tarpeen mukaan – tämä tehostaa työskentelyä ja vähentää virheitä. Lisäksi voit muodostaa nyt kaapelitunnuksia joustavammin: voit käyttää projektikohtaisia numerosarjoja ja rakentaa tunnukset juuri haluamallasi tavalla.
Yleiset uudistukset ja korjaukset
Sujuvoita ongelmatilanteiden ratkaisua ja hallitse videointityökalua paremmin

Voit hoitaa mahdolliset tukipalvelutilanteet sujuvammin, kun uuden toiminnon avulla luot helposti ympäristöstä Vertexille toimitettavan paketin. Parannellun videointityökalun avulla hallitset tallennusaluetta selkeämmin ja varmistut, etteivät aiemmat hyvät videotallenteet ylikirjoitu vahingossa. Avaat luodut PDF-tiedostot nopeammin heti tallentamisen jälkeen.
