Skip to main content
Skip table of contents

7. Osaluettelot

Harjoitus 7: Osaluetteloiden teko kokoonpanosta

Harjoituksen tavoitteena on tehdä kaksi osaluetteloa Excel-tiedostoon. Käytämme kahta eri listaustekniikka listojen muodostamiseen.

Harjoituksen arvioitu kesto on 10 minuuttia.

Versioyhteensopivuus

Harjoitus on toteutettu versiolla Vertex G4Plant 31.0 (2025).

Tässä harjoituksessa opimme

  •  Tuottamaan osaluetteloita kahdella eri toiminnolla.

Käytetyt toiminnot

  • Osaluettelo
  • Mallin näkyvien osien osatiedot
  • Piilota
  • Palauta piilotetut
  • Tallenna

Avaa pääkokoonpanon malli

  • Avaa harjoituksen pääkokoonpanon malli (EXP-MAIN.vxm).
  • Avaa yleisselain näppäimellä B ja etsi kohta Dokumentit.
  • Dokumentit-kohta jakautuu kahteen pääkansioon Malli ja Piirustus.
  • Etsi projektisi kansio kohdasta Malli ja tuplanapsauta päämallisi auki.
  • Tutustu selaimien käyttöön tarkemmin täällä.


Toiminto Osaluettelo

  • Toiminnolla Osaluettelo voit tehdä kokoonpanosta erilaisia listauksia.
  • Kokoonpano-välilehti > Osaluettelo, kuvassa 1) tai vaihtoehtoisesti tilannekohtainen toiminto: Osaluettelo.
  • Osaluettelon keräys -ikkuna aukeaa > Valitse Tulostusformaatti pudotusvalikon avulla: Putkistot (1), summalista Exceliin, kuvassa 2) ja 3).
  • Valitse Vyörytys-kenttään arvo Vyörytys loppuun, kuvassa 4).
  • Lopuksi käynnistä luettelon teko OK-painikkeella, kuvassa 5).
  • Valitse kohde, johon tallennat tiedoston piping.xls ja tallenna tiedosto.
  • Listaus aukeaa tämän jälkeen Exceliin.
  • Lataa tästä kyseinen Excel-tiedosto. (61 KB)
  • Kokeile erilaisia Tulostusformaatteja halutessasi.


Toiminto Mallin näkyvien osien tiedot

  • Tällä toiminnolla voit tarkastella kokoonpanossa sillä hetkellä näkyvien osien tietoja, käsitellä niitä tarvittaessa ja lopulta siirtää tiedot Exceliin.
  • Työkalun avulla voit tehdä nopeasti listauksia vapaammin kuin perinteisellä Osaluettelo-työkalulla.
  • Piilota rakennusmalli EXP-BUILDING > Valitse kokoonpano kokoonpanopuusta tai mallista > Tilannekohtainen toiminto: Piilotus... > Piilota (H).
  • Kokoonpano-välilehti > Mallin näkyvien osien tiedot, kuvassa 1).
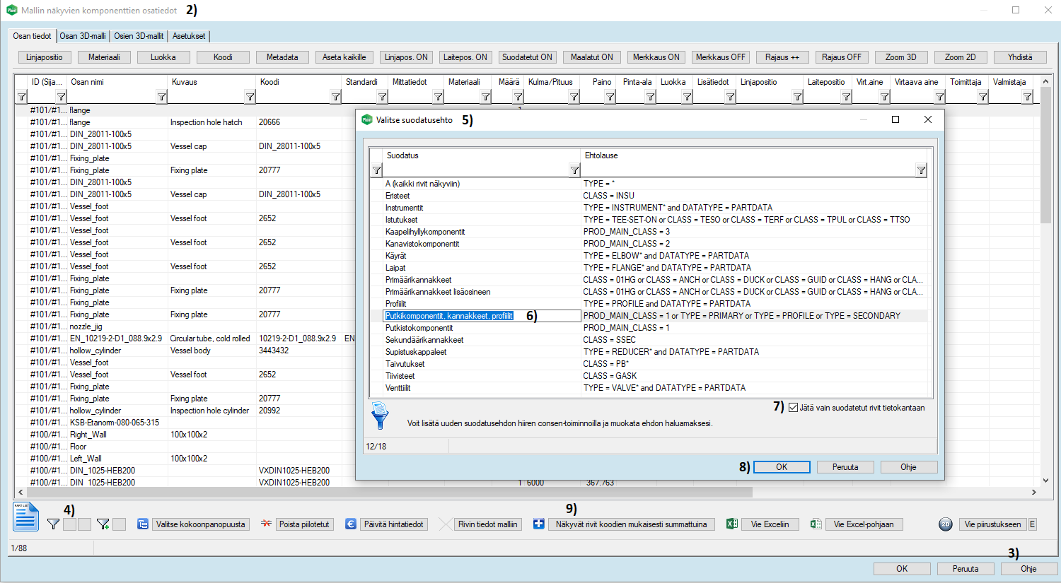
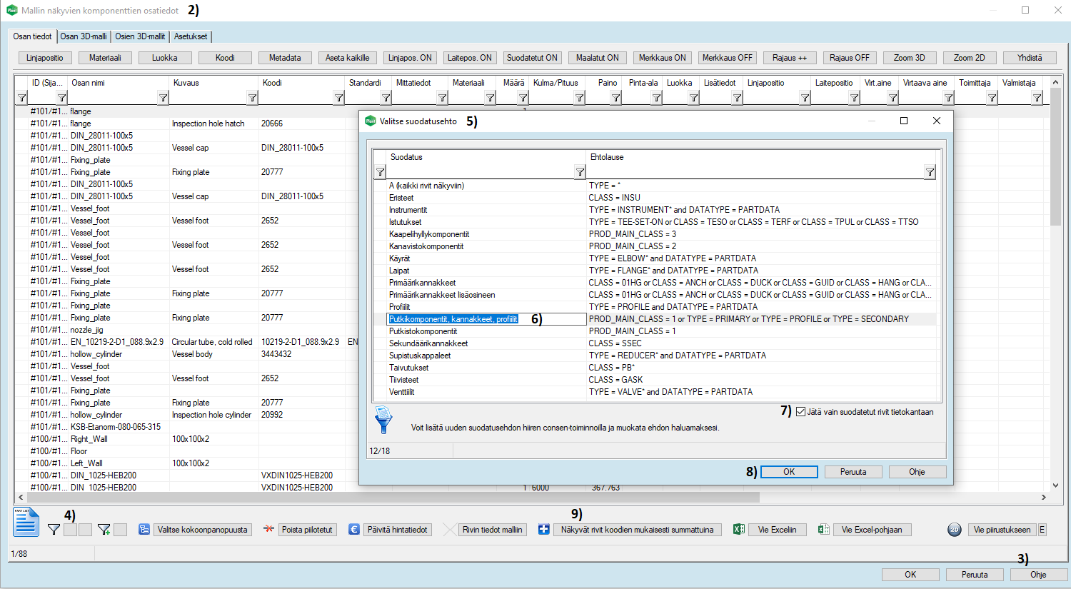
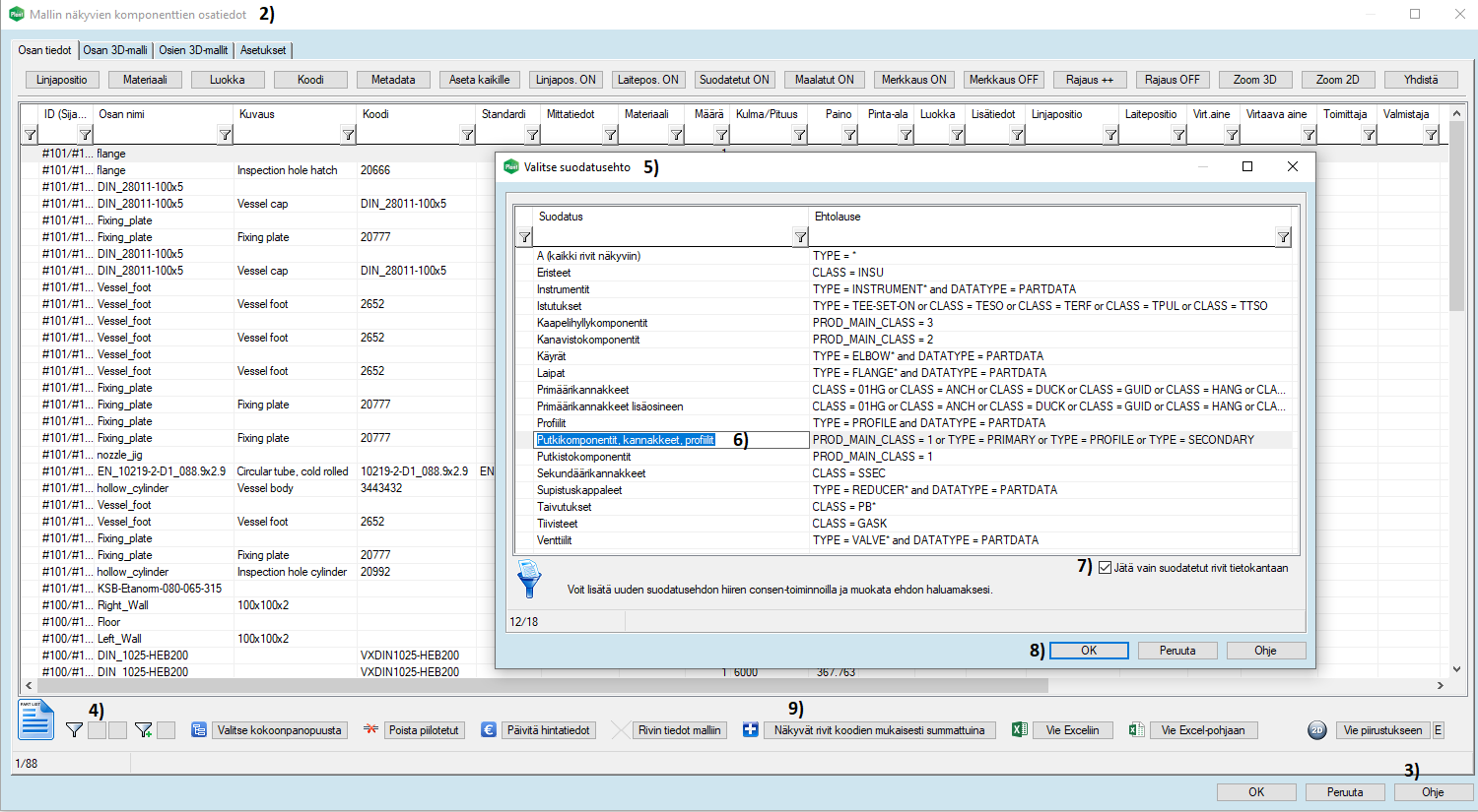
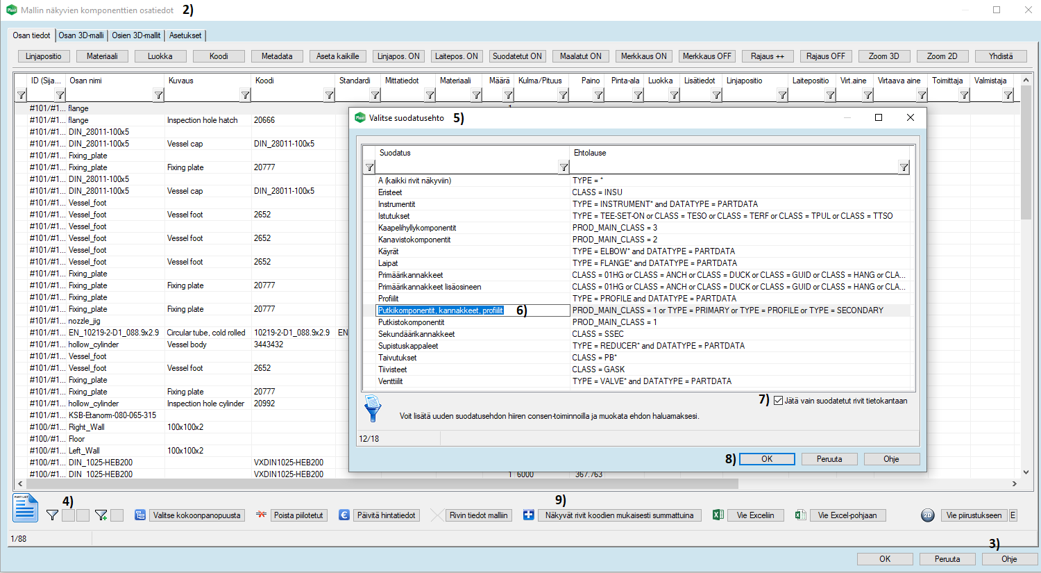
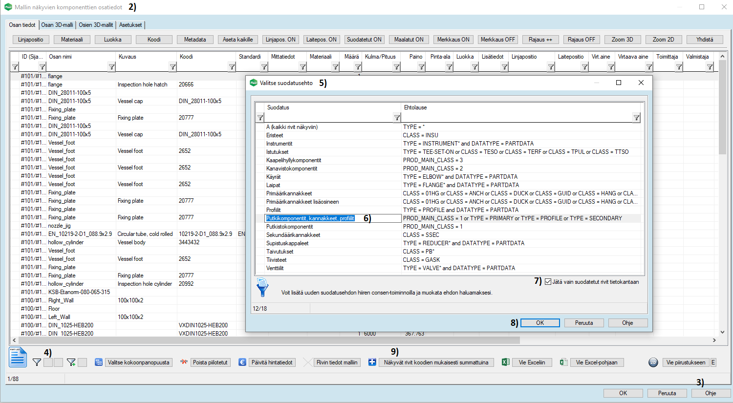
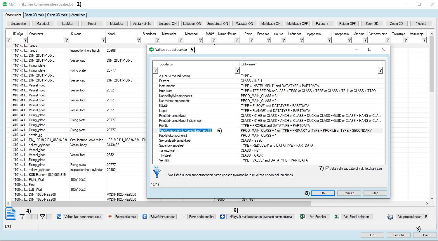
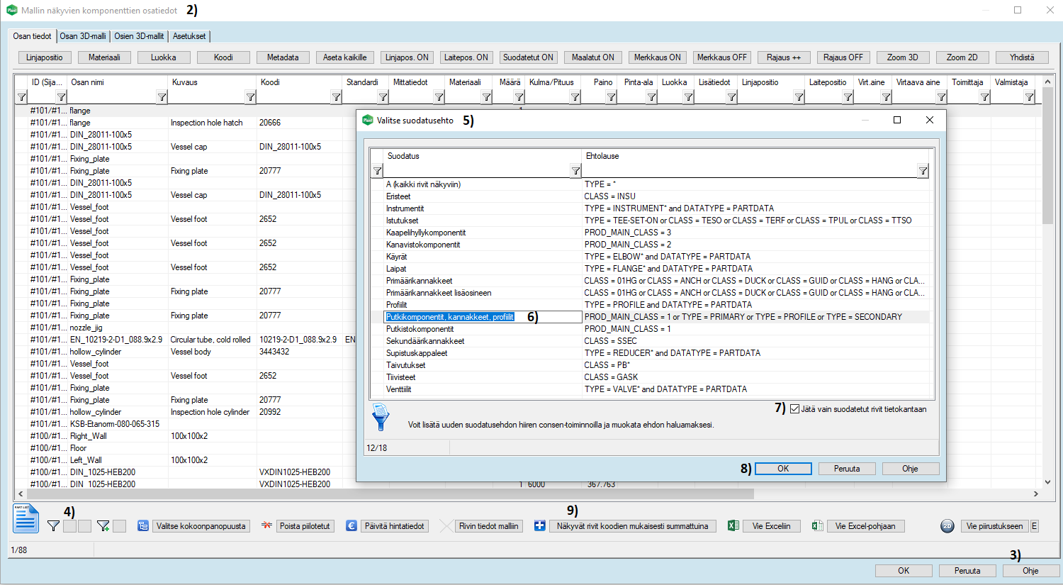
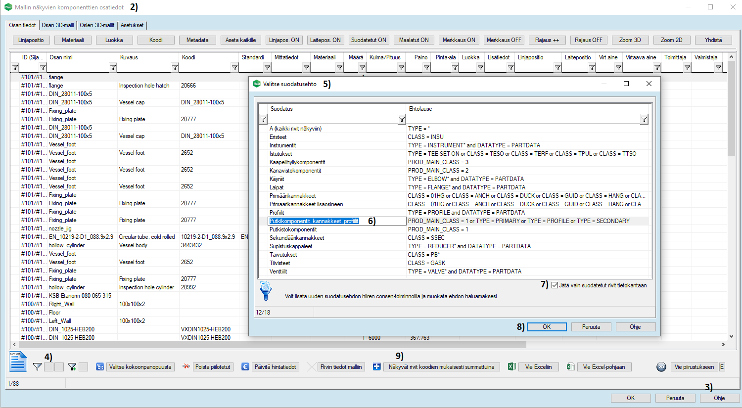
  • Mallin näkyvien komponenttien osatiedot -ikkuna aukeaa, kuvassa 2).
  • Painikkeet ja toiminnot on esitelty kattavasti toiminnon ohjeessa, jonka saa auki napsauttamalla painiketta Ohje, kuvassa 3).
  • Seuraavaksi tehdään vastaava listaus kuin edellisessä kohdassa tällä työkalulla.
    • Napsauta vasemmassa alanurkassa olevaa harmaata ruutua, joka on pikasuodatus, kuvassa 4) > Valitse suodatusehto -ikkuna aukeaa, kuvassa 5) > Valitse rivi Putkikomponentit, kannakkeet, profiilit, kuvassa 6) > Aktivoi valintaruutu Jätä vain suodatetut rivit tietokantaan, kuvassa 7) > Sulje ikkuna OK-painikkeella, kuvassa 8).
    • Tee summalista näytössä olevista osista koodien mukaisesti napsauttamalla painiketta Näkyvät rivit koodien mukaisesti summattuna, kuvassa 9) > Ikkuna Osatiedot summattuina koodien mukaisesti aukeaa, kuvassa 10).
    • Siirrä listaus Exceliin > Napsauta painiketta Vie Excel-pohjaan, kuvassa 11) > Valitse Excel-pohja Osat_kaikki.xlsx, kuvassa 12) > Avaa/Open, kuvassa 13) > Excel-tiedosto aukeaa.
    • Lataa tästä kyseinen Excel-tiedosto. (43 KB)
    • Tässä osaluettelossa näkyvät myös primäärikannakkeet ja sekundäärikannakkeiden teräsprofiilit. Tallenna Excel-tiedosto haluamaasi paikkaan sopivalla nimellä. Sulje tiedosto.
    • Sulje lopuksi G4Plantista ikkunat Osatiedot summattuina koodien mukaisesti ja Mallin näkyvien komponenttien osatiedot painikkeella OK.
  • Kokeile tehdä erilaisia listauksia halutessasi.
  • Palauta lopuksi piilotettu rakennusmalli > Tilannekohtainen toiminto: Palauta piilotetut (Ctrl+Shift+H).

Tallenna malli

  • Tallenna myös pääkokoonpano: Tiedosto> Tallenna tai napsauta 
    tai näppämistöltä
    +
    .
JavaScript errors detected

Please note, these errors can depend on your browser setup.

If this problem persists, please contact our support.