Uusi poikkileikkaus profiilikirjastoon
Suorakaiteen muotoisen poikkileikkauksen voit lisätä suoraan profiilikirjastoon antamalla poikkileikkauksen mitat. Jos poikkileikkaus ei ole suorakaide, piirrä ensin poikkileikkauksen muoto.
Lisää suorakaidepoikkileikkaus
Valitse Järjestelmä | Kirjastot | Kirjastot. Kirjastoselain avautuu.
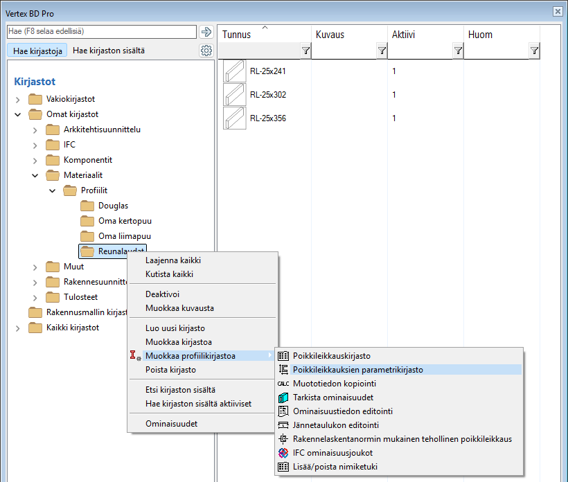
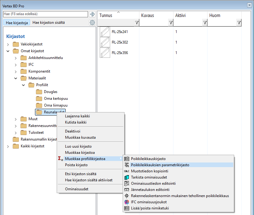
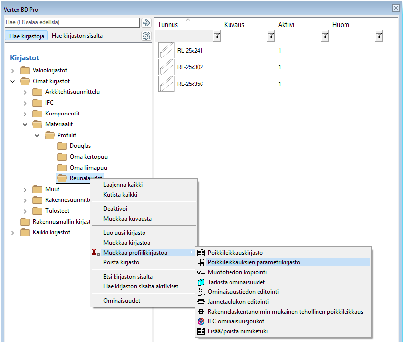
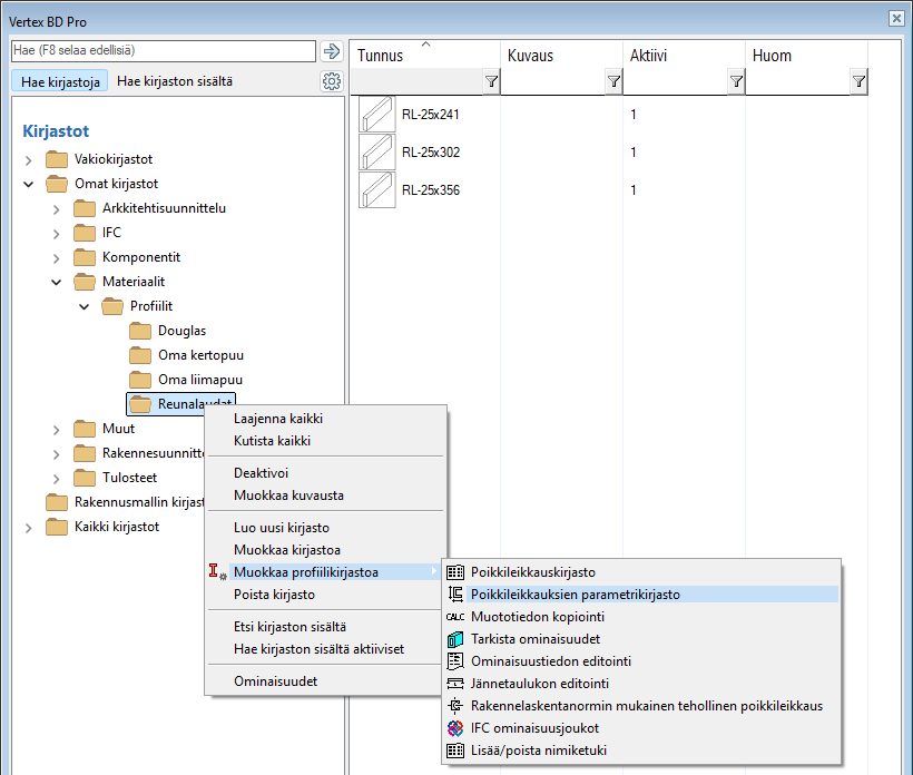
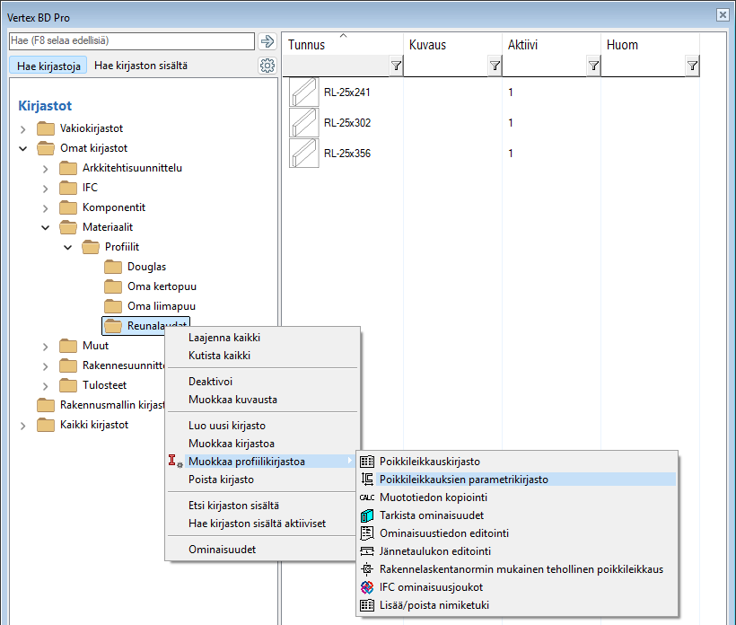
Avaa kansio Omat kirjastot / Materiaalit / Profiilit.
Valitse muokattava kirjasto.
Valitse hiiren oikealla avautuvasta valikosta jompikumpi seuraavista:
Muokkaa kirjastoa
Muokkaa profiilikirjastoa > Poikkileikkauskirjasto

Poikkileikkauskirjasto-tietokantanäyttö avautuu.
Lisää tietokantaan rivi kopioimalla olemassa oleva rivi. Vie kohdistin halutulle riville, ja valitse hiiren oikealla avautuvasta valikosta Kopioi rivi.

Uudella rivillä kenttien sisältö on merkattu sinisellä. Tee muutokset tälle riville.
Täydennä Poikkileikkaus sivulla 1. Tarkista muut sivut ja muokkaa arvoja tarvittaessa. Hyväksy OK-painikkeella.

Lisää uuden poikkileikkauksen mitat poikkileikkauksien parametrikirjastoon. Napsauta kirjastokansiota hiiren oikealla painikkeella, ja valitse Muokkaa profiilikirjastoa > Poikkileikkauksien parametrikirjasto.

Tietokannassa on valmiina rivi lisäämääsi poikkileikkausta varten. Anna poikkileikkauksen leveys ja korkeus, ja hyväksy OK-painikkeella.

Lisää ei-suorakaidepoikkileikkaus
Jokaisella ei-suorakaidepoikkileikkauksella on oma piirustustiedosto (*.vxp). Sen sijaan poikkileikkauksien parametrikirjastoa ei tarvita profiileille, jotka muodostetaan poikkileikkauspiirustuksen avulla.
Voit lisätä uuden poikkileikkauksen profiilikirjastoon kopioimalla olemassa olevan poikkileikkauspiirustuksen ja muokkaamalla sitä, tai piirtämällä uuden piirustuksen.
Kopioi olemassa oleva poikkileikkauspiirustus
Avaa haluamasi poikkileikkauskirjasto muokattavaksi kirjastoselaimessa.
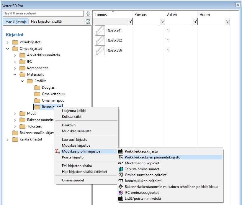
Avaa kansio Omat kirjastot / Materiaalit / Profiilit.
Valitse muokattava kirjasto.
Valitse hiiren oikealla avautuvasta valikosta jompikumpi seuraavista:
Muokkaa kirjastoa
Muokkaa profiilikirjastoa > Poikkileikkauskirjasto
Kopioi haluamasi rivi, ja muokkaa kenttien sisältö. Hyväksy OK-painikkeella.

Kopioi olemassa oleva .vxp-tiedosto resurssienhallinnassa, ja nimeä se uudelleen vastaamaan poikkileikkauskirjastossa antamaasi nimeä. Tiedostot ovat kansiossa custom/complibs/_proflib/kirjaston_nimi.

Vedä ja pudota uusi .vxp-tiedosto Vertexiin.
Muokkaa poikkileikkauspiirustusta.
Huomioi seuraava:
Piirrä poikkileikkaus siten, että sen keskipiste sijoittuu piirustuksen nollapisteeseen.
Poikkileikkauksen ääriviivan tulee olla yhtenäinen suljettu viiva.
Lisää suljetun viivan sisään kuvio. Profiili muodostetaan kuvion perusteella, joten jos poistat kuvion, lisää se uudelleen.

Piirrä uusi poikkileikkauspiirustus
Piirrä uusi poikkileikkaus. Valitse Tiedosto > Uusi.

Valitse dokumentin tyypiksi Piirustus, ja anna piirustukselle nimi Tunnus-kenttään. Oletuksena tiedosto tallentuu rakennuksen kansioon, jos rakennus on avoinna. Jos tyhjennät valinnan Projektiin, tiedosto tallentuu oletuksena ../shared/picts -kansioon. Tallennuspaikalla ei ole tässä merkitystä, sillä siirrät tiedoston myöhemmin profiilikirjaston kansioon.

Piirrä poikkileikkaus siten, että sen keskipiste sijoittuu piirustuksen nollapisteeseen. Poikkileikkauksen ääriviivan tulee olla yhtenäinen suljettu viiva.

Lisää suljetun viivan sisään kuvio.

Tallenna piirustustiedosto.
Lisää uusi poikkileikkaus profiilikirjastoon.
Avaa haluamasi poikkileikkauskirjasto muokattavaksi kirjastoselaimessa.
Avaa kansio Omat kirjastot / Materiaalit / Profiilit.
Valitse muokattava kirjasto.
Valitse hiiren oikealla avautuvasta valikosta jompikumpi seuraavista:
Muokkaa kirjastoa
Muokkaa profiilikirjastoa > Poikkileikkauskirjasto
Lisää tietokantaan uusi rivi tai kopioi olemassa oleva rivi, ja täydennä uuden poikkileikkauksen tiedot. Huomioi, että kentissä Poikkileikkaus Tarkka ja Poikkileikkaus Karkea oleva tiedostonimi on sama kuin tallentamasi piirustustiedoston nimi. Hyväksy OK-painikkeella.

Kopioi piirtämäsi tiedosto ../shared/picts -kansiosta ../custom/complibs/_proflib/kirjaston_nimi -kansioon.
